Project Info
- Time frame: 3 weeks active and updates when necessary
- Engine: Unity
Highlights and Info
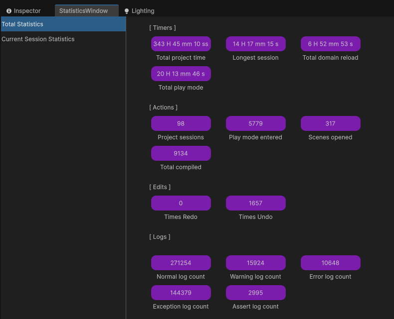
- Wanted to make way to keep track of my project stats out of curiosity.
Systems
- Keep track of various stats
- Current and total sessions
- Saveable
Project Info
- Time frame: 2 weeks active and updates when necessary
- Engine: Unity
Highlights and Info
- First time making custom unity package that can be downloaded. Wanted to make so it can be used in builds in my future projects.
Systems
- Logs normal, warning and error logs in different colors
- Can pick which logs to show
- Scrollable
- Pooling
- Different modes for logs to decide how much information is shown
Commands
- Detects functions in any script that have a specific tag
- Functions can be reloaded during runtime
- Commands can be written or picked from list
- Small tooltip window on commands
- Small intellisense for found commands
Project Info
- Role: Gameplay Programmer
- Team Size: 2
- Time frame: 48h, Game Jam
- Engine: Unity, 3D
- Tasks: Spell system, enemies, liquid shader
Highlights and Info
- First time touching shaders in Unity and created nice liquid shader.
Spell system
- Picks random spell from four different spells
- Knocks enemis around with physics
Enemy
- Basic enemy that chases and tries to attack the player
Project Info
- Role: Gameplay Programmer
- Team Size: 2
- Time frame: 48h, Game Jam
- Engine: Unity, 3D, Multiplayer
- Tasks: Multiplayer, replication, raycasting, object pooling, enemy
Highlights and Info
- During this jam I learned more about making multiplayer and replicating things to others. I also looked into pooling objects.
- We had two programmers so art was going to be a problem. We chose nice programmer art way and the only way to see in the game is to spawn dots.
Multiplayer
- Host game and join with Mirror and FizzySteamworks
- Replicate placed objects to other players
- Replicate player movement and enemy movement
Enemy
- Different states: chasing, attacking, hiding
- After attacking generate points and choose where there is no line of sight
Dot spawning
- Object pooling: Spawn the objects at the start and take inactive ones. Spawn more if need be
- Shoot lot of raycasts from player and pick suitable places
Multiplayer inventory
Project Info
- Role: Gameplay Programmer
- Team Size: 1
- Time frame: Few months
- Engine: Unity, 3D, Multiplayer
- Tasks: Inventory replication
Highlights
- Really proud of how I got the chest to replicate to all of the other players. You can see in real time if items swap places or something is taken from it.
Inventory
- Host game and join with unity netcode
- Grid based inventory like in Groundfolk
- Dropping or picking up items replicates to others
- Bank where everyone can put items which replicates
- Holding items in hand is replicated
Raspberry Pi slideshow program
Project Info
- Role: Programmer
- Team Size: 1
- Time frame: 2 weeks
- Engine: Raspberry Pi, Linux
- Tasks: Slideshow program
Info and highlights
- Summer 2024 we got office space where we worked on our summer project. In return we needed to make a python slideshow project for Raspberry Pi which I made.
- I learned a lot about python, linux, venv and how to setup program to Raspberry Pi.
Slideshow
- Program detects if USB-stick has been connected to the Raspberry
- Takes the pictures or videos from USB-stick and displays them on screen on a loop
- Program starts on boot
Project Info
- Role: Gameplay Programmer
- Team Size: 6
- Time frame: 48h, Game Jam
- Engine: Unity, 2D
- Tasks: Enemies, level design
Enemies
- Few basic enemies
- Flying enemy
- Melee enemy
Level design
- Building the level with tilemap
Project Info
- Role: Gameplay Programmer
- Team Size: 4
- Time frame: 48h, Game Jam
- Engine: Unity, 2D
- Tasks: Npc
Npc
- Roaming squirrels
- Can be set on fire
- Screams very loud
Other
Moving Duck
Project Info
- Role: Programmer, Engineer
- Team Size: 9
- Time frame: Few months
- Engine: Raspberry Pi
- Tasks: Controller, Programming
Info
- This was first bigger project in school and we wanted to make a duck which you could move in water with a controller.
- I made the controller with my friend and some programming with python.